Cisco 300-630 Implementing Cisco Application Centric Infrastructure – Advanced (DCACIA) Online Training
Cisco 300-630 Online Training
The questions for 300-630 were last updated at Oct 22,2025.
- Exam Code: 300-630
- Exam Name: Implementing Cisco Application Centric Infrastructure - Advanced (DCACIA)
- Certification Provider: Cisco
- Latest update: Oct 22,2025
Refer to the exhibit.

Between Cisco UCS Fls and Cisco ACI leaf switches, CDP is disabled, the LLDP is enabled, and LACP is in Active mode .
Which two discovery protocols and load-balancing mechanism combinations can be implemented for the DVS? (Choose two.)
- A . CDP enabled, LLDP disabled, and LACP Active
- B . CDP disabled, LLDP enabled, and MAC Pinning
- C . CDP enabled, LLDP disabled, and MAC Pinning
- D . CDP enabled, LLDP enabled, and LACP Active
- E . CDP enabled, LLDP disabled, and LACP Passive
- F . CDP disabled, LLDP enabled, and LACP Passive
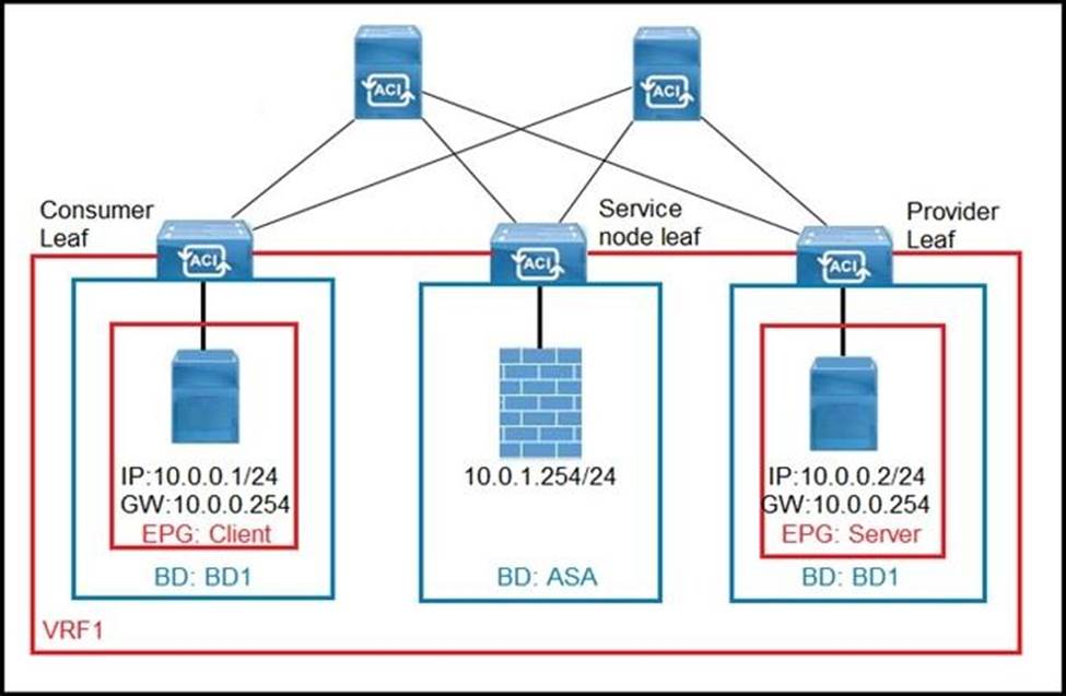
Refer to the exhibit.

What must be configured in the service graph to redirect HTTP traffic between the EPG client and EPG server to go through the Cisco ASA firewall?
- A . contract filter to allow ARP and HTTP
- B . precise filter to allow only HTTP traffic
- C . contract with no filter
- D . permit-all contract filter
An engineer configures a new Cisco ACI Multi-Pod and must set up the link between the spine and the IPN device .
Which three actions should be taken to accomplish this goal? (Choose three.)
- A . Enable MP-BGP routing
- B . Enable BIDIR-PIM protocol
- C . Enable PIM-SM protocol
- D . Enable OSPF routing
- E . Enable IS-IS routing
- F . Enable DHCP relay
What are two characteristics of Cisco ACI interaction with MSTP? (Choose two.)
- A . A Cisco ACI leaf flushes all local endpoints in the received EPG when an MSTP TCN frame is received.
- B . A static path binding is required for native VLAN to carry the MST BPDUs in existing EPGs.
- C . Mis-cabling protocol is used to snoop the MSTP TCN packets.
- D . A dedicated EPG must be created for the native VLAN ID with static bindings toward the MSTP-enabled switches.
- E . The PVST simulation must be configured on external network switches to support MSTP.
Refer to the exhibit.

An engineer must have communication between EPG1 in VRF1 and External EPG in VRF2 .
Which three actions should be taken for the defined subnets in the L3Out External EPG to accomplish this goal? (Choose three.)
- A . Enable Shared Route Control Subnet
- B . Enable External Subnets for External EPG
- C . Enable Export Route Control Subnet
- D . Enable Shared Security Import Subnet
- E . Enable Aggregate Shared Routes
- F . Enable Import Route Control Subnet
Refer to the exhibit.

The 0.0.0.0/0 is configured as a default static route on L3Out-1 .
Which action should be taken for the 0.0.0.0/0 prefix to advertise out on L3Out-2 OSPF?
- A . Enable Shared Security Import Subnet
- B . Enable Aggregate Export Subnet
- C . Enable Shared Route Control Subnet
- D . Enable Export Route Control Subnet
How is broadcast forwarded in Cisco ACI Multi-Pod after ARP flooding is enabled?
- A . For the specific bridge domain, all spines forward the broadcast frames to IPN routers
- B . Broadcast frames are forwarded inside the pod and across the IPN using the multicast address that is associated to the bridge domain
- C . Within a pod, the ingress leaf switch floods the broadcast frame on all fabric ports
- D . Ingress replication is used on the spines to forward broadcast frames in the IPN infrastructure
How is multicast traffic managed in a Cisco ACI fabric?
- A . FTag trees are rooted at the spine nodes. Cisco APIC determines the roots.
- B . FTag trees are rooted at the leaf nodes. Cisco APIC determines the roots.
- C . FTag trees are rooted at the leaf nodes. The roots must be configured manually.
- D . FTag trees are rooted at the spine nodes. The roots must be configured manually.
DRAG DROP
An engineer must migrate servers from a legacy data center infrastructure to a Cisco ACI fabric.
Drag and drop the steps from the left into the order that they must be completed on the right to ensure the least amount of downtime.

Which feature should be disabled on a bridge domain when a default gateway for endpoints is on an external device instead of a Cisco ACI bridge domain SVI?
- A . unicast routing
- B . ARP flooding
- C . unknown unicast flooding
- D . proxy ARP
