Cisco 300-420 Designing Cisco Enterprise Networks (ENSLD) Online Training
Cisco 300-420 Online Training
The questions for 300-420 were last updated at Oct 23,2025.
- Exam Code: 300-420
- Exam Name: Designing Cisco Enterprise Networks (ENSLD)
- Certification Provider: Cisco
- Latest update: Oct 23,2025
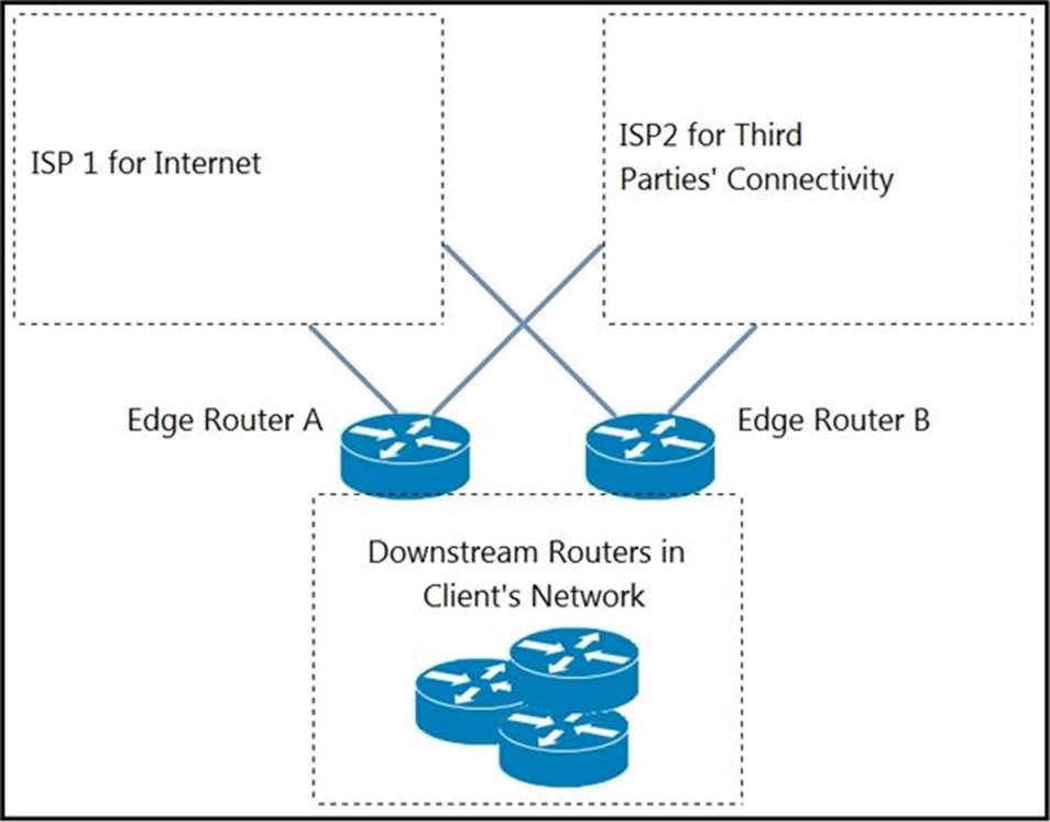
Refer to the exhibit.

An engineer is designing a BGP solution for a client that peers with ISP1 for full Internet connectivity and with ISP2 for direct exchange of routes for several third parties.
Which action, when implemented on the edge routers, enables the client network to reach the Internet through ISP1?
- A . Run an eBGP session within different VRFs for each ISP.
- B . Advertise a default route for downstream routers within the client network.
- C . Apply the AS-path prepend feature for ISP2.
- D . Apply route filtering such that the client advertises only routes originated from its own AS.
Refer to the exhibit

A customer requires maximum uptime for the data plane between R1 and R3 running OSPF.
Which solution must the design include for high availability if the routing process on R2 requires maintenance?
- A . BFD on all routers
- B . nonstop forwarding on R1 and R3
- C . nonstop forwarding on R3 only
- D . graceful restart on all routers
A customer is discussing QoS requirements with a network consultant. The customer has specified that end-to-end path verification is a requirement.
Which QoS solution meets this requirement?
- A . IntServ model with RSVP to support the traffic flows
- B . DiffServ model with PHB to support the traffic flows
- C . marking traffic at the access layer with DSCP to support the traffic flows
- D . marking traffic at the access layer with CoS to support the traffic flows
Refer to the exhibit.

An engineer must optimize the traffic flow of the network.
Which change provides a more efficient design between the access and the distribution layer?
- A . Add a link between access switch A and access switch B
- B . Reconfigure the distribution switch A to become the HSRP Active
- C . Change the link between distribution switch A and distribution switch B to be a routed link
- D . Create an EtherChannel link between distribution switch A and distribution switch B
DRAG DROP
Drag and drop the elements from the left onto the protocols where they are used on the right.

An engineer is designing a network for a customer running a wireless network with a common VLAN for all APs. The customer is experiencing unicast flooding in the Layer 2 network between the aggregation and access layers. The customer wants to reduce the flooding and improve convergence time.
Which solution meets these requirements?
- A . Migrate all APs to a common Layer 2 access layer switch and run Layer 3 from the aggregation layer to all remaining access layer switches.
- B . Align HSRP primary and STP root bridges and reduce ARP timers to match CAM timers on the aggregation layer switches.
- C . Migrate to a Layer 3 access campus design if the APs can run on separate VLANs.
- D . Align HSRP primary and STP root bridges if the APs cannot run on separate VLANs.
A global organization with several branches hired a network architect to design an overlay VPN solution. The branches communicate with each other frequently. The customer expects to add more branches in the future. To meet the customer’s security requirements, the architect plans to provide traffic protection using dynamic IPsec tunnels.
Which solution should the architect choose?
- A . DMVPN
- B . EasyVPN
- C . GETVPN
- D . L2TP
Which consideration must be taken into account when using the DHCP relay feature in a Cisco SD-Access Architecture?
- A . DHCP-relay must be enabled on fabric edge nodes to provide the correct mapping of DHCP scope to the local anycast gateway.
- B . A DHCP server must be enabled on the border nodes to allow subnets to span multiple fabric edges.
- C . DHCP servers must support Cisco SD-Access extensions to correctly assign IPs to endpoints in an SD-Access fabric with anycast gateway.
- D . DHCP Option-82 must be enabled to map the circuit IP option to the access fabric node where the DHCP discover originated.
A customer plans to adopt distributed QoS in their enterprise WAN. The policy must allow for individual packet marking according to the type of treatment required and for forwarding based on hop-by-hop treatment locally defined on each device.
Which technology must the customer select?
- A . CBWFQ
- B . LLQ
- C . Diffserv
- D . IntServ
Which two functions does the control plane node provide in a Cisco SD-Access architecture? (Choose two.)
- A . LISP proxy ETR
- B . host tracking database
- C . policy mapping
- D . map server
- E . endpoint registration